A presentation serves as a tool for users to convey their ideas, plans, and knowledge. To enhance its effectiveness, considering various tools is crucial, such as learning how to record audio on Google Slides. Audio not only adds a personal touch but also ensures clarity, especially for viewers accessing the presentation offline. Additionally, it enhances accessibility, benefiting individuals with visual impairments or those who prefer auditory learning. The possibilities are vast, but it begins with mastering the skill of recording audio on Google Slides.

Does Google Slides Have a Built-in Audio Recorder?
Google Slides does not provide a built-in audio recorder feature. In contrast to PowerPoint, there is no option to directly record voice or slide timing within the application. To include audio in your Google Slides presentation, you'll need to create individual audio files for each slide separately. Once created, these audio files can then be uploaded and attached to the respective slides in Google Slides from your drive.
How to Record Audio for Free Using Online Recorder
If you're wondering where to record audio for your Google Slides, there are several free audio recorders for Google Slides available, such as VirtualSpeech, Vocaroo, and Online Voice Recorder. Here, we'll walk through the process using VirtualSpeech to record and download audio for free to be used in Google Slides:
Step 1: Open your browser and navigate to the official VirtualSpeech website.
Step 2: On the VirtualSpeech homepage, you'll find the Voice recorder with a timer. Click on "Start recording" to initiate your recording.

Step 3: Once you're done, click on "Stop Recording" to finish your recording. Note that there is no pause option, so hitting the stop recording button will complete your recording.

Step 4: The recording can now be downloaded in M4A format or converted into MP3. Google Slides allows the insertion of audios in MP3 format, so click on "Convert to MP3".

Step 5: To download the recording, right-click and select "Save link as" to download the recording in MP3 format.

Step 6: If you are not satisfied with the recording, click on "New Recording" to start again.

The process with VirtualSpeech is easy and free. While not having a pause and resume option during recording can be a bit frustrating, this method is effective for recording audios for Google Slides.
How to Insert Audio into Google Slides Using Google Drive
There isn't a definitive answer to how to record audio directly on Google Slides on Windows, Mac, or Chromebook. Google Slides currently only supports the option to insert pre-recorded audio.Let's explore the process of inserting an MP3 audio recording into Google Slides, a recording we previously created using VirtualSpeech.
Step 1: Begin by opening Google Drive. To upload the audio recording, click on "New", and then select "Upload File".

Step 2: Locate the MP3 audio recording on your system and click on "Open".

Step 3: Once the audio recording has been uploaded, go to your Google Slides presentation where you want to add the audio.
Step 4: In Google Slides, click on the "Insert" menu and then select "Audio" to choose the audio you wish to insert.

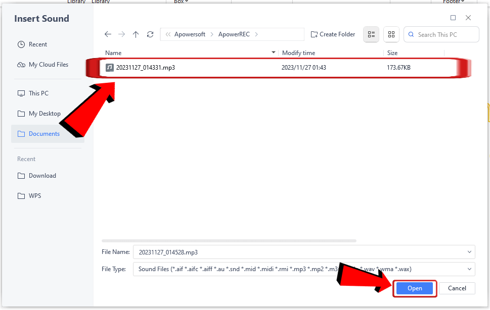
Step 5: Next, find the file you uploaded on Google Drive and click on "Insert".

Step 6: Your audio recording will now be added to your Google Slide. Click on the audio to access the formatting tab, where you can adjust settings such as playback, when to start, and when to stop.

Best Free Alternative to Google Slides - WPS Presentation
WPS Office is winning the competition when it comes to being the best free alternative to Google Slides. Offering a robust suite of tools for creating, editing, and presenting slides, WPS Office stands out with its user-friendly interface and feature-rich functionality. Users can seamlessly design captivating presentations, collaborate with ease, and enjoy a wide range of templates for various occasions. WPS Office's compatibility with common office suites and its free accessibility make it a standout choice for those seeking a reliable alternative to Google Slides.

How to Record Audio Using WPS Office Built-in Recorder
Step 1: Open the presentation in the WPS Office where you want to include the audio recording.

Step 2: Navigate to the "Tools" tab and click on "Screen Recorder".

Step 3: In the Screen Recorder window, click on the "Record" dropdown menu and select "Record Audio".

Step 4: Proceed to record your audio by clicking the "REC" button.

Step 5: Record your audio; you can pause and resume as needed. Click on the red stop icon to conclude the recording.

Step 6: The recording will appear in the recording window, where you can edit, play, compress, or delete it. The recording is automatically saved in MP3 format.

Step 7: To add the audio to your WPS Presentation, go to the "Insert" tab and click on the "Audio" option in the ribbon menu.

Step 8: In the Audio dropdown menu, select the "Insert Audio" option.

Step 9: Insert the recently recorded audio into your WPS Presentation by selecting the recording and clicking on "Open".

Step 10: The audio will be inserted. To format your audio, go to the Audio Tools tab.

The WPS Presentation recorder is highly functional. It allows you to record audio while explaining the presentation, and even offers the ability to pause and resume, making it incredibly convenient for recording audios. You can also edit your audio, such as trimming to remove specific parts. Download WPS Presentation now and enhance your presentations with interactive audio recordings.
FAQs
Q1. How to record audio on Google Slides on a Mac?
You can use an online recorder such as VirtualSpeech, Vocaroo, or Online Voice Recorder and insert the audio files into your presentation. Here are the steps to achieve this:
Step 1: Visit the official website of your chosen online voice recorder using your web browser. In this instance, we'll use Vocaroo.
Step 2: Initiate the recording by clicking on the Microphone button.

Step 3: Speak into your microphone to record the audio. Click Stop when finished.
Step 4: Save and download the audio file to your computer.
Step 5: Go to Google Slides and open the presentation where you want to add the audio.
Step 6: Access the "Insert" option from the top menu, then select "Audio" from the dropdown menu.

Step 7: Go to the location where you stored the audio file, and then select "Open" to incorporate the audio onto your slide.
Q2. Do Chromebooks have voice recording?
No, Chromebook does not include a built-in voice recording program for audio recording tasks. Nevertheless, users can leverage several browser-based tools and applications to create audio files on a Chromebook. Furthermore, web-based Digital Audio Workstations (DAWs) can be employed for sound recording on Chromebooks. Notable recommendations in this regard encompass Vocaroo, Anchor, Mic Note, Twisted Wave, Audacity, and Soundtrap.
Q3. Why should we add audio to Google Slides presentation?
Including audio in your Google Slides can boost engagement, adding a vibrant and interactive touch to your slides for a more impactful presentation. Audio aids in conveying your message more effectively and enhances overall comprehension, creating an immersive experience for your audience. Hence, incorporating background music, voiceovers, or sound effects can elevate your presentation's impact, fostering a more engaging and meaningful connection with your audience. By the way, you can use a free YouTube audio downloader to convert YouTube video to mp3 and then add the audio to your Google Slides presentation.
Q4. How can I add a video to Google Slides?
You can easily insert videos into Google Slides:
Open your Google Slides presentation.
Click Insert → Video.
Search for a YouTube video or paste its URL.
Select the video and click Insert.
Note: The video will only play during presentation mode with an internet connection.
For offline access, simply convert YouTube videos to MP4 format with a free YouTube downloader.
Sonic Magic: Transform Google Slides with Effortless Audio Recording
By learning how to record audio on Google Slides, you can significantly enhance engagement and elevate your overall presentation experience. And while we eagerly await the day PowerPoint introduces a feature as glorious as this, it's worth noting that WPS Office is currently leading the way in terms of advancements. With its user-friendly interface and innovative tools, WPS Office makes it incredibly easy to incorporate audio into your presentations. Discover the power of seamless audio integration and elevate your presentations to new heights. Download WPS Office today for a feature-rich and user-friendly presentation experience.




